Exact: standaard locatie van een artikel aanpassen

In Exact Globe is het mogelijk om per artikel een standaard locatie in te stellen. Deze locatie dient niet verward te worden met de locatie(s) waar de voorraad van het artikel ligt want in Exact Globe is deze locatie niet bindend om de voorraad op te leggen.

Standaard locaties in Exact Globe

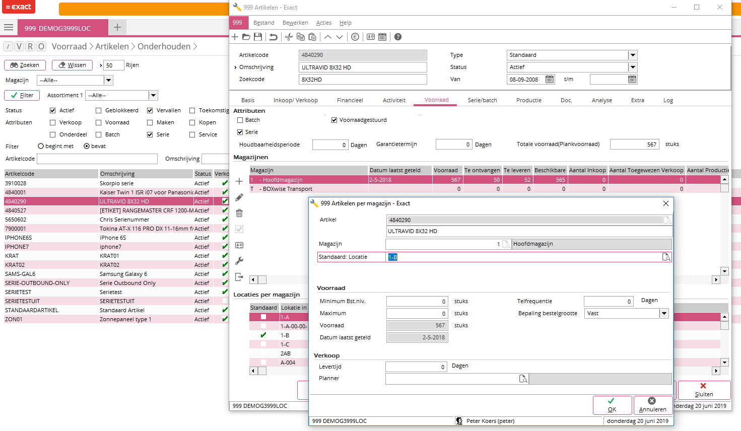
In Exact Globe wordt de standaard artikel locatie ingesteld per magazijn. Om deze te raadplegen of te wijzigen in Exact zelf, ga je naar Voorraad > Artikelen > Onderhouden en open je een artikel. Vervolgens ga je naar het tabblad Voorraad en dubbelklik je op het magazijn waarvan je de standaard locatie wilt raadplegen of wijzigen. In het veld 'Standaard: locatie' vind je de standaard locatie van het artikel voor het geselecteerde magazijn.

mceclip0.png

 

Het wijzigen van een standaard locatie via boxwise wordt op deze pagina beschreven.

Was dit artikel nuttig?
Aantal gebruikers dat dit nuttig vond: 0 van 0